Wearable Pendant — ESP32-S3 camera module. Smaller than a car key.
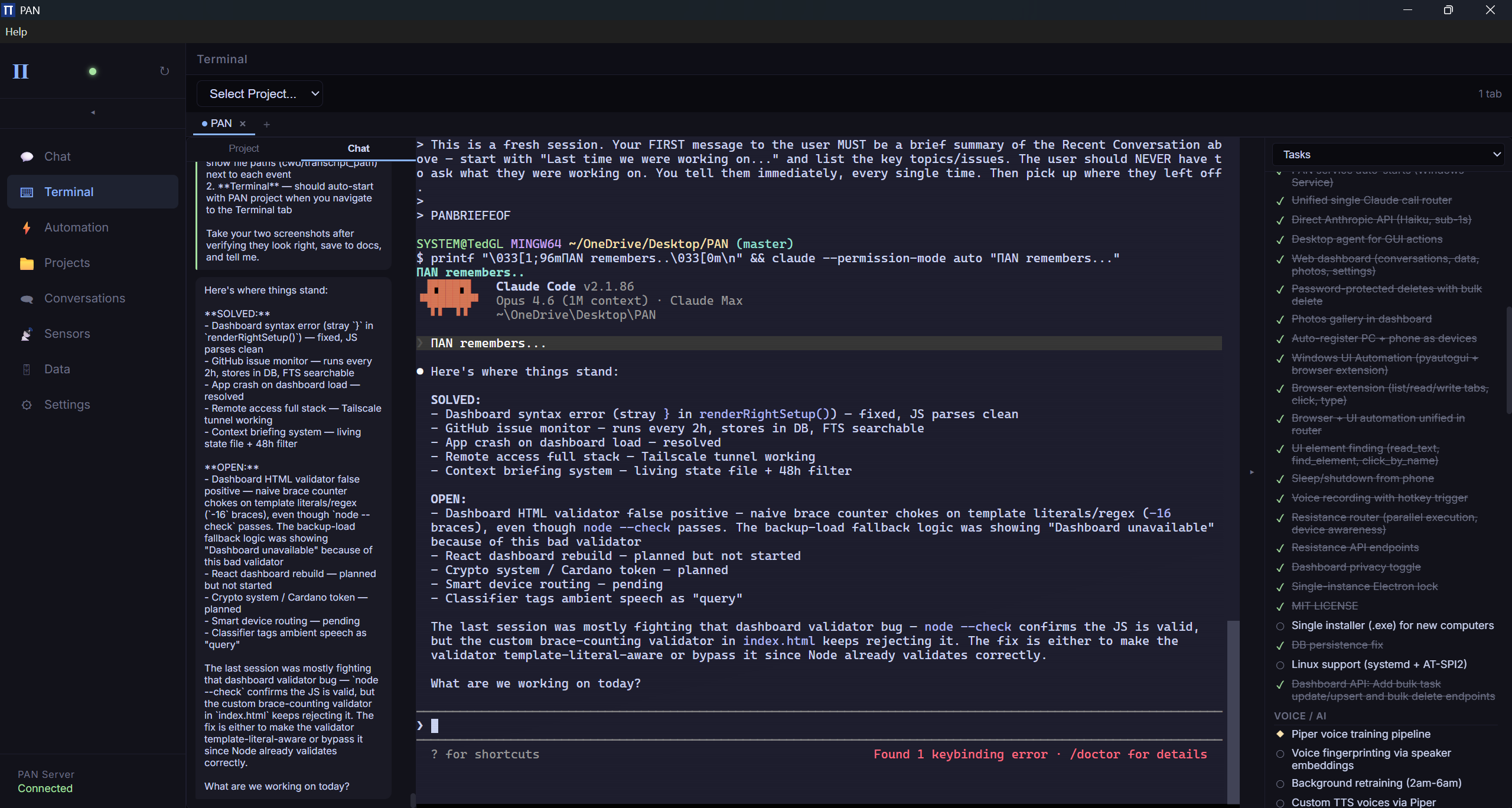
Terminal — Claude Code with live chat sidebar and task tracking
Chat — Conversation history across all Claude sessions, per project
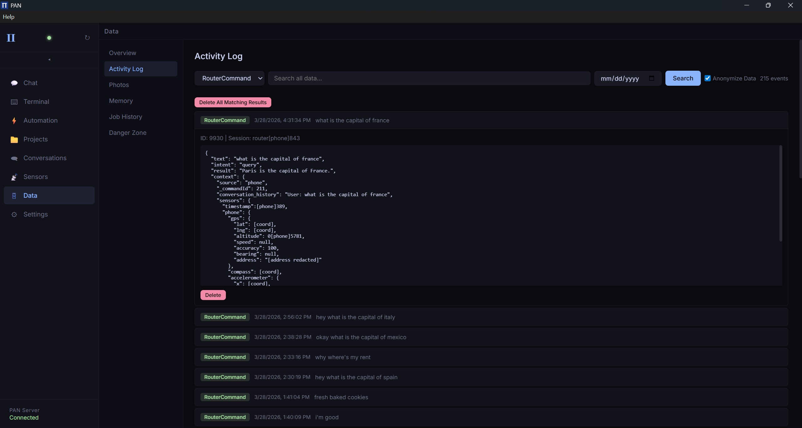
Data Overview — 10,000+ events captured across all devices
Activity Log — Every event searchable, with anonymization toggle
Projects — Milestone tracking with progress bars across all workspaces
Sensors — Toggle phone sensors from the dashboard
Settings — AI provider config, models, remote access, treasury
Phone App — Voice commands, remote access, sensor controls
Pendant V1 Components — Camera, screen, speaker, amplifier, magnets